Optical Meters
Smart Readers
For smart meters with an optical interface, a Smart Reader needs to be used in order to collect the meter's data and transmit them to the NET2GRID EnergyAI cloud. There are two different hardware setups that can be used, depending on the proximity of the smart meter and the end user's WiFi network:
The Smart Bridge is connected to the optical meter directly
The Smart Bridge is the device that connects to the home WiFi network and transmits the energy data to the NET2GRID servers. It needs to be installed within WiFi range so it can connect to the internet.
When the smart meter is within WiFi range, the Smart Bridge can be installed near the meter and collect the energy measurements using an optical probe as per below:

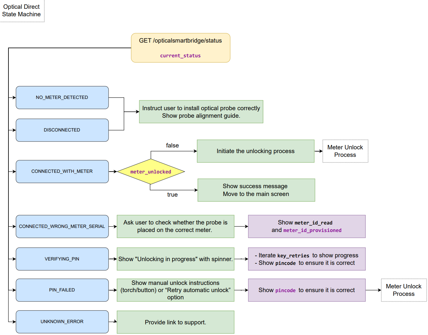
Once the Smart Bridge is connected to the internet and To build a user journey in the app that assists the user to perform the aforementioned setup, the GET /opticalsmartbridge/status endpoint should be used.
The Smart Bridge is connected to a Smart Reader via LoRa
When the smart meter is outside of WiFi range, the Smart Bridge needs to connect to a Smart Reader device via a long range wireless network (LoRa).
The Smart Reader connects to the meter's optical interface, collects the energy measurements using an optical probe and transmits this data to the Smart Bridge as per below:

Before the energy data can flow from the meter to the NET2GRID cloud, the Smart Bridge needs to connect to the Smart Reader first.
This can be accomplished in two different ways:
- "Meter Serial Number Commissioning": The meter serial number is already provisioned by the Customer's CRM system during the account or installation creation. then the commissioning process commences along with the meter connect call which is automatically called during onboard call.
- If the commissioning mode is "Manual Commissioning", then the commissioning process commences by the meter commission call by providing the device's MAC address
More details can be found in the Embeeded Readme in the commissioning process for the LoRa devices section.
The possible commissioning modes are described in this guide
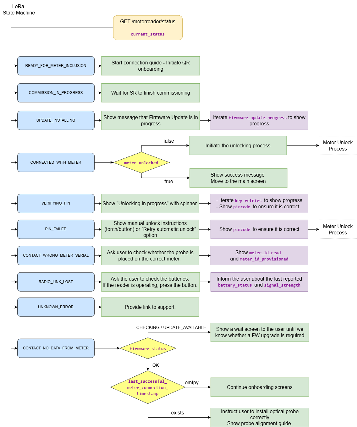
To check the current status of the Smart Reader, the meter reader status call can used.
You can check in the table below the various Smart Reader states:
CODE | DESCRIPTION | NEXT ACTION |
---|---|---|
INITIAL | The SmartReader was identified but it hasn’t reported all the required attributes yet or the radio link reported an error | |
READY_FOR_METER_INCLUSION | The gateway hasn’t been connected to a smart reader | Initiate the commissioning process between the Smart Reader and the gateway |
COMMISSION_IN_PROGRESS | The smart reader is being commissioned with the gateway | Wait until commissioning process is completed |
VERIFYING_PIN | The process of unlocking the meter using the PIN code is in progress | Wait until PIN verification is completed |
PIN_FAILED | The meter unlock process has failed | Check the provisioned meter PIN or try to unlock the meter manually. |
CONTACT_NO_DATA_FROM_METER | Connection with the smart reader is fine but the meter doesn’t report any data due to a connection error e.g. probe error | Verify that the Optical probe connected to the meter is well placed on the optical socket or the cable is correctly connected to the Smart Reader |
CONTACT_WRONG_METER_SERIAL | This status will be returned when the meter serial number set to the gateway is different from the one that is read by the smart reader | Contact the electricity provider |
RADIO_LINK_LOST | The radio connection between the smart reader and the gateway is lost | Verify that the distance between the Smart Reader and the gateway is no longer than specified. |
UNKNOWN_ERROR | An unexpected error has occurred | Contact the electricity provider |
UPDATE_INSTALLING | A firmware update is being installed | Wait until firmware update is completed* |
CONNECTED_WITH_METER | The gateway is successfully connected to the meter and receives meter data |
Firmware update process and monitoring can be found in the section "Firmware update"
The Smart Reader is ready to transmit data to the Smart Bridge when the Smart Reader's current status is CONNECTED_WITH_METER.
Updated 27 days ago